Linux安全网 - Linux操作系统_Linux 命令_Linux教程_Linux黑客

会员投稿 投稿指南 本期推荐:
搜索:
您的位置: Linux安全网 > Linux编程 > C/C PLUSPLUS > » 正文

Android GDI之SurfaceFlinger之动态结构示意图

来源: 未知 分享至:

SurfaceFlinger对象建立过程示意

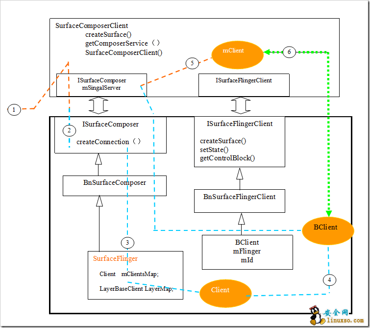
1 SurfaceSession的建立

客户端请求建立Surface时,首先在要与SurfaceFlinger建立一个Session,然后再Session上建立一个Connection 通过概念返回Bclient对象。WindowManagerService在添加第一个窗口前会检查SurfaceSession是否建立,如何没有建 立,将会新建立一个实例来代表与SurfaceFlinger的一个连接。

new SurfaceSession()@windowAddedLocked() @WindowManagerService.java。

SurfaceSession的建立过程大部分是在C++ Native空间中完成的,表现在SurfaceSession的初始化函数:init()本地函数上。从下面的初始化函数可以看到:

Init()<-> SurfaceSession_init@android_view_Surface.cpp

new SurfaceComposerClient

SurfaceSession在C++Native空间建立一个SurfaceComposerClient实例。而该实例的建立实现了如下的与SurfaceFlinger通讯基础:

(1)建立了代理SurfaceFlinger服务的代理服务端

(2)建立了IsurfaceFlingerClient连接,在SurfaceFlinger端建立了对应的Client,并将BClient返回给WindowManagerService。

image

image

2 Surface的建立

在WindowManagerService中WindowState类中,我们知道每个主窗口子啊需要是都需要建立一个Surface与之对应。win.createSurfaceLocked()@relayoutWindow

Surface.java

Init()< -- >Surface_init(….,session,pid,dpy,w,h,format)@android_view_Surface.cpp

SurfaceControl surface(client->createSurface

在mClient的连接上:建立ISurface接口:

M_Client->greateSurface(...)@

Bclient ::createSurface(mId...)@SurfaceFlinger.cpp

mFlinger->createSurface(clientid....)

createNormalSurfaceLocked

*createNormalSurfaceLocked:建立一个Layer分配显示内存

*createPushBuffersSurfaceLocked: 建立一个LayBuffer但是不分配显示内存。

image


Tags:
分享至:
最新图文资讯
1 2 3 4 5 6
验证码:点击我更换图片 理智评论文明上网,拒绝恶意谩骂 用户名:
关于我们 - 联系我们 - 广告服务 - 友情链接 - 网站地图 - 版权声明 - 发展历史